MAVEN
MAVEN分享 #
今天这次分享的主要就是maven构建工具使用的一些经验, 和大家起分享,交流一下。也是为了日后能够更加灵活的使用。内容中也包括我原来对maven存在的误解和疑问的一些答疑。以交流学习,整理归纳为主。
Tips #
- 运行mvn compile 会执行 clean 吗? 运行 package 会执行 compile吗?
- optional,provided 区别?
- 既然maven有自带的依赖仲裁机制,为什么还会出现依赖冲突?
- mvn 依赖可以定义的位置及加载顺序,远程仓库定义的位置及加载顺序。mirrorOf实际意义?
介绍(一笔带过) #
maven 是继 ant 之后apache开源的软件构建工具,由绑定在生命周期上的插件辅助完成构建任务,主要的 功能包括解决依赖,集成测试,编译项目,定制化资源打包发布等。 介绍,下载地址,使用方式。settings.xml 介绍 #
<localRepository> <pluginGroups> 配置插件的groupId。为的是单独执行插件的时候,可以简单调用。 1,全路径执行。2,如何配置省略执行,3,自带的没有配置,为什么可以省略执行 4,prefix <proxies> <servers> 将pluginGroups中默认的标签解释一下 <mirrors> <mirror> <mirrorOf> <profile> -- 属性压制POM.xml介绍 #
<relativePath/> 查找parent路径优先级; 指定的位置 > 本地仓库 > 远程仓库 1,当为空标签得时候,默认从本地仓库查找没有的话再从远程, 2,不写得时候这个值默认为 ../pom.xml,也就是他上级路径得pom.xml. <properties> <dependencyManagement> <dependencies> <dependency> <scope> <type> <classifier> <build> <filters> <filter> <resource> <filtering>true|false <plugins>properties 引用的各种形式,${},@@ #
https://maven.apache.org/pom.html#properties resources 过滤或加载顺序 1,基本使用。 2,属性优先级maven特性 #
生命周期, 继承与聚合,, https://maven.apache.org/pom.html#a-final-note-on-inheritance-v-aggregation 继承通过申明<parent>标签来定义。 依赖机制问题答疑 #
1, 运行mvn compile 会执行 clean吗?运行package 会执行 compile吗? 不会,因为查看文档发现 compile 阶段 跟 clean 阶段不属于同一个声明周期【分组】。 或者执行命令也可发现在compile命令下,不会调用clean相关插件。 2, optional ,provided 区别, optional 表示可选依赖传递,可以理解为默认排除 provided 表示依赖必选,但是使用方提供, 3,既然maven有自带的依赖仲裁机制,为什么还会出现依赖冲突? 4,mvn 依赖可以在哪些地方定义?最终生效的是那部分? 1, <dependency> , <repository> 的定义是有顺序的。 <dependency source> like repository,mirror,<profile> pom.dependency > profile.dependency > parent 2,远程仓库定义 settings > pom.profile > pom.repository

常用命令 #
构建命令[phase]: mvn [ clean, compile, package, install, deploy, site ] 查看插件帮助:mvn [plugin:help] mvn dependency:tree -Dverbose=true -Dincludes=commons-lang:commons-lang 构建命令[插件:goals]:mvn [clean:clean, spring-boot:repackage ] 直接命令[options]: mvn [-Da=b, -emp, -ep, -X]插件介绍(插件,resources) #
<!-- 1, 打jar包-> exe文件, - maven-shade-plugin 配合 launch4j-maven-plugin - spring-boot-maven-plugin 配合 launch4j-maven-plugin --> <!-- 2,远程部署tomcat插件 --> <plugins> <plugin> <groupId>org.apache.tomcat.maven</groupId> <artifactId>tomcat7-maven-plugin</artifactId> <version>2.2</version> <configuration> <url>http://test.wtfu.site/manager/text</url> <server>tomcat7</server> <path>/test##2.1</path> <charset>utf8</charset> <update>true</update> </configuration> </plugin> </plugins> <!-- 3,代码生成插件 --> <plugin> <!-- _12302_2021/9/7_< https://gitee.com/xhsgg12302/haohuo-component.git > --> <groupId>com.haohuo.framework</groupId> <artifactId>gencode-maven-plugin</artifactId> <version>1.0.3-SNAPSHOT</version> <executions> <!-- _12302_2021/9/7_< 不跟任何生命周期绑定, 命令行 mvn com.haohuo.framework:gencode-maven-plugin:product 或者maven任务栏插件,goal,执行 > --> </executions> <configuration> ..... </configuration> </plugin>maven私服及免费的maven仓库 #
name url browse 自己搭建|central http://mvn.wtfu.site/nexus https://repo.maven.apache.org/maven2/, https://repo1.maven.org/maven2/, [DIFF], HTTP/s 163 http://mirrors.163.com/.help/maven.html huawei index https://mirrors.huaweicloud.com/repository/maven/ alibaba https://developer.aliyun.com/mvn/guide tencent https://mirrors.cloud.tencent.com/help/maven.html github https://maven.pkg.github.com/OWNER/REPOSITORY 云效旧版 https://repomanage.rdc.aliyun.com/ (停服通知:云效已发布新版,
当前老版将于2024年4月停止续费、2024年10月30日停止服务。)云效新版 https://packages.aliyun.com/maven
(有覆盖 release版本的设置)手动安装或部署 #
单个jar包安装本地 【参考】
mvn install:install-file \ -DgroupId=de.robv.android.xposed \ -DartifactId=api \ -Dversion=82 \ -Dfile=/Users/stevenobelia/Documents/project_android_test/xposed-hello/app-hook/lib/api-82.jar \ -Dpackaging=jar # # placeholder单个jar包部署远程 【参考】 ( 部署到github也一样)
mvn deploy:deploy-file \ -DgroupId=de.robv.android.xposed \ -DartifactId=api \ -Dversion=82 \ -Dpackaging=jar \ -Dfile=/Users/stevenobelia/Documents/project_android_test/xposed-hello/app-hook/lib/api-82.jar \ -DrepositoryId=2119382-release-7qvnAQ \ -Durl=https://packages.aliyun.com/maven/repository/2119382-release-7qvnAQmvn deploy:deploy-file \ -DgroupId=de.robv.android.xposed \ -DartifactId=api \ -Dversion=82 \ -Dpackaging=jar \ -Dfile=/Users/stevenobelia/Downloads/temporary-download/api-82.jar \ -DrepositoryId=github-maven-deploy \ -Durl=https://maven.pkg.github.com/xhsgg12302/knownledgesmvn clean deploy \ -Dmaven.test.skip=true \ -DaltDeploymentRepository=rdc-snapshots::default::https://packages.aliyun.com/maven/repository/2066950-snapshot-w6DSio/项目中的log4j[CVE-2021-44228] 漏洞修复思路及复现 #
解决思路: 一,访问log4j官网,查看最新响应漏洞及解决版本。替换相应的版本即可。(可能需要即时跟踪log4j动 态,最近漏洞更新挺快) 二,以假乱真,移花接木 1,根据全局需要的排除得jar定制高版本fake包,上传到私服, 2,由于maven得仲裁机制压制真正得log4j包。 3,引入三方开源得桥接包,将输出流重新路由到slf4j->logback. 注意点:log4j分为log4j 1和2版本,而且它们的groupId 也不一样。 引入 log4j1 只需要一个 log4j:log4j:1.2.17, 爆出漏洞得不是log4j1 而log4j2 需要引入连个:org.apache.logging.log4j:log4j-api:2.14.1 【门面接口包】 org.apache.logging.log4j:log4j-core:2.14.1 【实现包(出问题的包)】 扩展: 1, logj漏洞原理的简单介绍,及两种方式复现 2, 实际中的log4j攻击现象(nginx日志)。
XML #
<?xml version="1.0" encoding="UTF-8"?> <settings xmlns="http://maven.apache.org/SETTINGS/1.0.0" xmlns:xsi="http://www.w3.org/2001/XMLSchema-instance" xsi:schemaLocation="http://maven.apache.org/SETTINGS/1.0.0 http://maven.apache.org/xsd/settings-1.0.0.xsd"> <localRepository>/Users/stevenobelia/Documents/maven_repository</localRepository> <pluginGroups></pluginGroups> <proxies></proxies> <!-- servers | This is a list of authentication profiles, keyed by the server-id used within the system. | Authentication profiles can be used whenever maven must make a connection to a remote server. |--> <servers> <server> <id>releases</id> <username>admin</username> <password>{0L7qrv2rYMEHTV896SqpI58ztyMinhfN7expcu6wFes=}</password> </server> <server> <id>snapshots</id> <username>admin</username> <password>{0L7qrv2rYMEHTV896SqpI58ztyMinhfN7expcu6wFes=}</password> </server> <server> <id>tomcat7</id> <username>xhs</username> <password>{ybhHCUAegqsH4EQp2GVT6Zh4w1O3s4ZLZphTwbSe7Wo=}</password> </server> <server> <id>github</id> <username>xhs-12302</username> <password>{6JnHDzZJqBAHiSA42DPOtf5ZwpOCeM7vUUS+1dKKwyBvkX0Cx2m3qAuNxP05RHhYrA61UKIWvRz+BtdAQZPdig==}</password> </server> </servers> <!-- mirrors | This is a list of mirrors to be used in downloading artifacts from remote repositories. | | It works like this: a POM may declare a repository to use in resolving certain artifacts. | However, this repository may have problems with heavy traffic at times, so people have mirrored | it to several places. | | That repository definition will have a unique id, so we can create a mirror reference for that | repository, to be used as an alternate download site. The mirror site will be the preferred | server for that repository. |--> <mirrors></mirrors> <profiles> <profile> <id>father</id> <activation> <!--<activeByDefault>true</activeByDefault>--> <jdk>1.8</jdk> </activation> <repositories> <repository> <id>12302</id> <name>local private nexus</name> <url>http://mvn.wtfu.site/nexus/content/groups/public/</url> <releases> <enabled>true</enabled> </releases> <snapshots> <enabled>true</enabled> </snapshots> </repository> </repositories> <pluginRepositories> <pluginRepository> <id>aliyun-plugin</id> <name>aliyun-plugin-name</name> <url>http://maven.aliyun.com/nexus/content/groups/public/</url> <releases> <enabled>true</enabled> </releases> <snapshots> <enabled>false</enabled> </snapshots> </pluginRepository> </pluginRepositories> </profile> </profiles> </settings><?xml version="1.0" encoding="UTF-8"?> <project xmlns="http://maven.apache.org/POM/4.0.0" xmlns:xsi="http://www.w3.org/2001/XMLSchema-instance" xsi:schemaLocation="http://maven.apache.org/POM/4.0.0 http://maven.apache.org/xsd/maven-4.0.0.xsd"> <modelVersion>4.0.0</modelVersion> <!--<parent> <groupId>org.springframework.boot</groupId> <artifactId>spring-boot-starter-parent</artifactId> <version>2.0.3.RELEASE</version> <relativePath/> </parent>--> <groupId>com.haohuo.framework</groupId> <artifactId>haohuo-component</artifactId> <version>1.0.0-SNAPSHOT</version> <packaging>pom</packaging> <name>haohuo-component</name> <url>https://wtfu.site/</url> <modules> <module>hh-cpt-executor</module> <module>hh-cpt-test</module> <module>hh-cpt-fake-log4j</module> <module>hh-cpt-fake-jcl</module> <module>hh-cpt-log4j-CVE</module> <module>hh-cpt-maven-conflict</module> <module>hh-cpt-maven-dependency</module> <module>hh-cpt-maven-plugin</module> </modules> <properties> <project.build.sourceEncoding>UTF-8</project.build.sourceEncoding> <maven.compiler.source>1.8</maven.compiler.source> <maven.compiler.target>1.8</maven.compiler.target> <java.version>1.8</java.version> <prod.config.url>http://120.26.161.40:8888/</prod.config.url> <test.config.url>http://112.124.46.254:8888/</test.config.url> <spring.boot.version>2.0.3.RELEASE</spring.boot.version> <spring.cloud.version>Finchley.RELEASE</spring.cloud.version> <haohuo.sleuth.starter.version>0.0.1.RELEASE</haohuo.sleuth.starter.version> <curator.version>2.10.0</curator.version> </properties> <dependencies> <dependency> <groupId>redis.clients</groupId> <artifactId>jedis</artifactId> <version>2.9.0</version> </dependency> </dependencies> <dependencyManagement> <dependencies> <dependency> <groupId>org.springframework.boot</groupId> <artifactId>spring-boot-dependencies</artifactId> <version>2.0.3.RELEASE</version> <type>pom</type> <scope>import</scope> </dependency> <dependency> <groupId>org.springframework</groupId> <artifactId>spring-context</artifactId> <version>5.0.7.RELEASE</version> </dependency> </dependencies> </dependencyManagement> <repositories></repositories> <build> <plugins> <plugin> <groupId>org.apache.maven.plugins</groupId> <artifactId>maven-source-plugin</artifactId> <version>2.1.1</version> <executions> <execution> <id>attach-sources</id> <goals> <goal>jar-no-fork</goal> </goals> </execution> </executions> </plugin> </plugins> </build> <!-- 发布到私服插件<mvn deploy> 的配置 --> <distributionManagement> <!--<repository> <id>rdc-releases</id> <name>Internal releases</name> <url>https://packages.aliyun.com/maven/repository/2066950-release-cbvBqh/</url> </repository> <snapshotRepository> <id>rdc-snapshots</id> <name>Internal snapshots</name> <url>https://packages.aliyun.com/maven/repository/2066950-snapshot-w6DSio/</url> </snapshotRepository>--> <repository> <id>rdc-releases</id> <url>https://repo.rdc.aliyun.com/repository/138059-release-UHEMVy/</url> </repository> <snapshotRepository> <id>rdc-snapshots</id> <url>https://repo.rdc.aliyun.com/repository/138059-snapshot-uQQQPY/</url> </snapshotRepository> <!--<repository> <id>releases</id> <name>Internal releases</name> <url>http://mvn.wtfu.site/nexus/content/repositories/releases</url> </repository> <snapshotRepository> <id>snapshots</id> <name>Internal snapshots</name> <url>http://mvn.wtfu.site/nexus/content/repositories/snapshots</url> </snapshotRepository>--> </distributionManagement> </project>工具链 #
Maven ToolChains 对于项目的构建提供了一种 指定JDK或者其他工具 的方式(能力),但是并不需要给每个 插件 或者每个 pom.xml (单独)配置。
当 Maven ToolChains 用来指定 JDK 的时候,项目构建的指定版本 JDK 和运行 mvn 命令的那个无关。有点类似于 在IDE(IDEA) 中指定项目的构建JDK 而不是运行 IDEA 的openjdk一样。
简单理解就是,使用工具链可以配置插件调用过程中需要使用到的工具比如 JDK 。在maven系统中,有一些默认的工具链感知插件。比如:compile,javadoc等。这个可以 参考官方给出的图。Caution
在
maven 3.3.1的时候就可以通过--global-toolchains file来指定要使用的工具链配置文件,但是建议放置在~/.m2/。先决条件 #
- 在pom中配置
maven-toolchains-plugin插件。 - 存在
toolchains.xml配置文件用来供toolchains插件匹配。
- 在pom中配置
注意事项 #
- toolchain goal默认绑定生命周期为
validate. default阶段为首。 - source和target需要JDK支持。且source小于target。可以 参考
- toolchain goal默认绑定生命周期为
参考配置 #
<plugins> <plugin> <groupId>org.apache.maven.plugins</groupId> <artifactId>maven-compiler-plugin</artifactId> <version>2.3.2</version> <configuration> <source>1.8</source> <target>11</target> </configuration> </plugin> <plugin> <groupId>org.apache.maven.plugins</groupId> <artifactId>maven-toolchains-plugin</artifactId> <version>3.1.0</version> <executions> <execution> <goals> <goal>toolchain</goal> </goals> </execution> </executions> <configuration> <toolchains> <!-- 下面的配置存在于 toolchains.xml中 --> <jdk> <version>11</version> <vendor>openjdk</vendor> </jdk> </toolchains> </configuration> </plugin> </plugins><!-- toolchains.xml --> <?xml version="1.0" encoding="UTF-8"?> <toolchains xmlns="http://maven.apache.org/TOOLCHAINS/1.1.0" xmlns:xsi="http://www.w3.org/2001/XMLSchema-instance" xsi:schemaLocation=" http://maven.apache.org/TOOLCHAINS/1.1.0 http://maven.apache.org/xsd/toolchains-1.1.0.xsd"> <toolchain> <type>jdk</type> <provides> <version>1.8</version> <vendor>sun</vendor> </provides> <configuration> <jdkHome>/Library/Java/JavaVirtualMachines/jdk1.8.0_231.jdk/Contents/Home</jdkHome> </configuration> </toolchain> <toolchain> <type>jdk</type> <provides> <version>11</version> <vendor>openjdk</vendor> </provides> <configuration> <jdkHome>/Library/Java/JavaVirtualMachines/jdk-11.jdk/Contents/Home</jdkHome> </configuration> </toolchain> </toolchains>
扩展篇 #
定义 #
扩展的定义 参考,根据官方的介绍:大概可以知道:maven 的核心是插件。大多数工作由插件来完成,对于扩展来说,提供了一种钩子机制,用来操纵 maven 生命周期。
说白了,就是在 maven 构建完构建图之后,也就是已经获取到了当前需要执行的项目信息,我们可以对里面对象[MavenSession]进行修改,比如修改插件的版本号,或者添加自定义的系统属性等等。
和插件的区别可以 参考这个使用 #
根据 文档 可知,有了两种类型的扩展:
Core Extension: 对执行的项目(可能是多模块)总是生效,使用方式如下:
Registered via extension jar in${maven.home}/lib/ext
Registered via CLI argumentmvn -Dmaven.ext.class.path=extension.jar,比如 fixed-version-maven-extension
Registered via.mvn/extensions.xmlfile 。 [.mvn 目录解释]Build Extension: 对定义了这个扩展的模块(可能是从父继承的)生效,配置参考官方文档就行。比如 os-maven-plugin样例 #
os-maven-plugin #
Note
官方 Github
千万不要被名字所欺骗,这个东西可以当作插件,也可以是扩展,因为里面既有 DetectMojo ,也有继承了AbstractMavenLifecycleParticipant的 DetectExtension 作为一个组件出现在了 maven 容器里面。
至于命名中为什么有 plugin ,就无从得知了,猜测:刚开始是以插件为主,后面将出现的扩展形式写到一起了。总之,大佬的心思很难猜,至于为什么说大佬,是因为思密达曾领导(主导)过 Netty 开发,而且我也是通过这个东西第一次认识或者接触到扩展。
这个扩展/插件的目的在于提供一些更具体,规范化的系统属性,并且添加到 System.properites()里面。这样在其他需要用到具体属性的时候,就可以提供了。比如${os.detected.classifier}。
使用一般都是以扩展的形式。当然也可以用作插件来调用detectgoal,来查看当前系统的一些信息。比如:mvn kr.motd.maven:os-maven-plugin:1.7.0:detect
<project> <build> <extensions> <extension> <groupId>kr.motd.maven</groupId> <artifactId>os-maven-plugin</artifactId> <version>1.7.0</version> </extension> </extensions> </build> </project>fixed-version-maven-extension #
Note
参考 文档 编写的,可以在这儿找到 源码 ,maven central position: site.wtfu.extensions:fixed-version-maven-extension:1.0.1
背景:当时在配置 settings.xml 中激活的全局属性的时候,使用到了一个叫altReleaseDeploymentRepository和altSnapshotDeploymentRepository的可配置属性。但是发现这两个属性在官网中 标注在 2.8 及之后的 maven-deploy-plugin 版本中才会使用。所以需要将项目中的这个插件版本升级到 2.8 或之后。但是这样的话,只针对当前项目好使,如果说换了其他项目,要用这两个属性,还得在项目中进行插件升级配置。当然,用高版本的 maven 的话,不用配置也行。因为随着 maven 版本升级,附带的生命周期中使用到的插件版本也会升级。比如maven-3.9.0就使用了 maven-deploy-plugin:3.0.0。 参考 default-bindings.xml
作用:在 maven 版本低于 3.9.0 的时候也可以使用到背景中所述的那两个属性,主要原理就是通过扩展修改项目中使用到的插件定义中的版本号,比如将maven-deploy-plugin:2.7修改为maven-deploy-plugin:3.0.0
使用:采用客户端参数的方式export MAVEN_OPTS="$MAVEN_OPTS -Dmaven.ext.class.path=/Users/stevenobelia/Documents/project_idea_test/haohuo-component/hh-cpt-maven-extension/fixed-version-maven-extension/target/fixed-version-maven-extension-1.0.1.jar"
插件篇 #
插件的 执行/调用方式: mvn groupId:artifactId:version:goal
插件配置:https://maven.apache.org/guides/mini/guide-configuring-plugins.html
插件executions执行配置: https://maven.apache.org/guides/mini/guide-default-execution-ids.html
插件执行 单元测试样例, 也可以debug了。也可以参考 官网介绍.maven-help-plugin #
<!-- 计算maven表达式--> <!-- mvn help:evaluate -Dexpression=basedir --> <!-- 查看依赖项 --> <!-- mvn dependency:tree -Dverbose -Dincludes=commons-digester:commons-digester --> <!-- _12302_2021/9/2_< filter文档 > --> <!-- _12302_2021/9/2_< http://maven.apache.org/guides/getting-started/index.html#how-do-i-filter-resource-files > -->maven-assembly-plugin #
<!-- pom.xml --> <plugin> <groupId>org.apache.maven.plugins</groupId> <artifactId>maven-assembly-plugin</artifactId> <version>3.4.2</version> <executions> <execution> <id>make-assembly</id> <phase>package</phase> <goals> <goal>single</goal> </goals> </execution> </executions> <configuration> <!-- see: https://github.com/apache/maven-assembly-plugin/blob/master/src/main/resources/assemblies/jar-with-dependencies.xml --> <!--<descriptorRefs> <descriptorRef>jar-with-dependencies</descriptorRef> </descriptorRefs>--> <descriptors> <descriptor>src/main/assembly/assembly.xml</descriptor> </descriptors> <finalName>youzan-crawler</finalName> <appendAssemblyId>true</appendAssemblyId> <outputDirectory>${project.build.directory}/archive-demo</outputDirectory> <!-- see: https://stackoverflow.com/questions/15530453/how-to-stop-the-maven-assembly-plugin-from-deploying-the-artifact-it-creates --> <attach>false</attach> <!--<archiveBaseDirectory>${pom.build.}/src</archiveBaseDirectory>--> <archive> <addMavenDescriptor>true</addMavenDescriptor> <manifest> <mainClass>com.test.youzan.Main2</mainClass> <addClasspath>false</addClasspath> <!-- see: https://docs.oracle.com/javase/tutorial/deployment/jar/downman.html jar文件中的jar的加载必须由自定义的类加载器去完成,所以在fat-jar模式下 jar包内部的 lib/*.jar 不会生效。 --> <classpathPrefix>lib/</classpathPrefix> </manifest> </archive> </configuration> </plugin><!-- assembly/assembly.xml --> <assembly xmlns="http://maven.apache.org/plugins/maven-assembly-plugin/assembly/1.1.0" xmlns:xsi="http://www.w3.org/2001/XMLSchema-instance" xsi:schemaLocation="http://maven.apache.org/plugins/maven-assembly-plugin/assembly/1.1.0 http://maven.apache.org/xsd/assembly-1.1.0.xsd"> <id>${pom.version}</id> <formats> <!-- 指定打包格式。maven-assembly-plugin插件支持的打包格式有zip、tar、tar.gz (or tgz)、tar.bz2 (or tbz2)、jar、dir、war,可以同时指定多个打包格式 --> <format>jar</format> </formats> <!--指定打的包是否包含打包层目录,比如finalName是terminal-dispatch,当值为true,所有文件被放在包内的terminal-dispatch目录下,否则直接放在包的根目录下,--> <includeBaseDirectory>false</includeBaseDirectory> <fileSets> <fileSet> <!--将target class下 的打包到conf 因为我们可能用resource占位--> <directory>./target/classes</directory> <outputDirectory>/</outputDirectory> <includes> <include>**</include> </includes> </fileSet> </fileSets> <dependencySets> <dependencySet> <outputDirectory>/</outputDirectory> <scope>runtime</scope> <useProjectArtifact>false</useProjectArtifact> </dependencySet> </dependencySets> </assembly>maven-shade-plugin #
<hello></hello>maven-dependency-plugin #
<plugin> <groupId>org.apache.maven.plugins</groupId> <artifactId>maven-dependency-plugin</artifactId> <version>3.1.0</version> <executions> <execution> <id>copy-dependencies</id> <phase>package</phase> <goals> <goal>copy-dependencies</goal> </goals> <configuration> <!-- 把依赖的所有maven jar包拷贝到lib目录中 --> <outputDirectory>${project.build.directory}/archive-demo/lib</outputDirectory> </configuration> </execution> </executions> </plugin>maven-source-plugin #
<plugin> <groupId>org.apache.maven.plugins</groupId> <artifactId>maven-source-plugin</artifactId> <version>3.2.1</version> <!-- 配置插件参数 --> <executions> <execution> <id>attach-sources</id> <phase>verify</phase> <goals> <goal>jar-no-fork</goal> </goals> </execution> </executions> </plugin>maven-release-plugin #
需要注意release插件直接使用-D系统变量不会生效,需要通过 -Darguments="" 传递。 参见引用。
mvn -Darguments="-Dmaven.test.skip=true -Dmaven.javadoc.skip=true -Dswagger2markup.skip=true -Dasciidoctor.skip=true -DautoVersionSubmodules=true -DscmCommentPrefix='[3.0.0-M5]' -DscmDevelopmentCommitComment='@{prefix} next development iteration @{releaseLabel}...' -DscmReleaseCommitComment='@{prefix} release @{releaseLabel}...'" org.apache.maven.plugins:maven-release-plugin:3.0.0-M5:clean<!-- 解决 java版本过高,然后Lombok兼容的问题。 https://stackoverflow.com/questions/65380359/lomboks-access-to-jdk-compilers-internal-packages-incompatible-with-java-16 --> <plugin> <groupId>org.apache.maven.plugins</groupId> <artifactId>maven-compiler-plugin</artifactId> <version>3.8.1</version> <configuration> <fork>true</fork> <compilerArgs> <arg>-J--add-opens=jdk.compiler/com.sun.tools.javac.code=ALL-UNNAMED</arg> <arg>-J--add-opens=jdk.compiler/com.sun.tools.javac.comp=ALL-UNNAMED</arg> <arg>-J--add-opens=jdk.compiler/com.sun.tools.javac.file=ALL-UNNAMED</arg> <arg>-J--add-opens=jdk.compiler/com.sun.tools.javac.main=ALL-UNNAMED</arg> <arg>-J--add-opens=jdk.compiler/com.sun.tools.javac.model=ALL-UNNAMED</arg> <arg>-J--add-opens=jdk.compiler/com.sun.tools.javac.parser=ALL-UNNAMED</arg> <arg>-J--add-opens=jdk.compiler/com.sun.tools.javac.processing=ALL-UNNAMED</arg> <arg>-J--add-opens=jdk.compiler/com.sun.tools.javac.tree=ALL-UNNAMED</arg> <arg>-J--add-opens=jdk.compiler/com.sun.tools.javac.util=ALL-UNNAMED</arg> <arg>-J--add-opens=jdk.compiler/com.sun.tools.javac.jvm=ALL-UNNAMED</arg> </compilerArgs> <annotationProcessorPaths> <path> <groupId>org.projectlombok</groupId> <artifactId>lombok</artifactId> <version>${lombok.version}</version> </path> </annotationProcessorPaths> </configuration> </plugin> <plugin> <groupId>org.apache.maven.plugins</groupId> <artifactId>maven-release-plugin</artifactId> <!--<version>2.3.2</version>--> <version>3.0.0-M1</version> <configuration> <autoVersionSubmodules>true</autoVersionSubmodules> <scmCommentPrefix>[xhsgg12302]</scmCommentPrefix> <scmReleaseCommitComment>@{prefix} release @{releaseLabel}</scmReleaseCommitComment> <scmDevelopmentCommitComment>@{prefix} next development @{releaseLabel}</scmDevelopmentCommitComment> </configuration> </plugin>mvn release:clean release:prepare
➜ haohuo-component git:(master) ✗ mvn release:clean release:prepare [INFO] Scanning for projects... [INFO] ------------------------------------------------------------------------ [INFO] Reactor Build Order: [INFO] [INFO] haohuo-component [pom] [INFO] hh-cpt-executor [jar] [INFO] hh-cpt-test [jar] [INFO] log4j [jar] [INFO] commons-logging [jar] [INFO] hh-cpt-log4j-CVE [jar] [INFO] hh-cpt-maven-dependency [jar] [INFO] [INFO] ---------------< com.haohuo.framework:haohuo-component >---------------- [INFO] Building haohuo-component 1.1.1-SNAPSHOT [1/7] [INFO] --------------------------------[ pom ]--------------------------------- [INFO] [INFO] --- maven-release-plugin:3.0.0-M1:clean (default-cli) @ haohuo-component --- [INFO] phase cleanup [INFO] Cleaning up after release... [INFO] [INFO] --- maven-release-plugin:3.0.0-M1:prepare (default-cli) @ haohuo-component --- [INFO] phase verify-release-configuration [INFO] starting prepare goal, composed of 17 phases: check-poms, scm-check-modifications, check-dependency-snapshots, create-backup-poms, map-release-versions, input-variables, map-development-versions, rewrite-poms-for-release, generate-release-poms, run-preparation-goals, scm-commit-release, scm-tag, rewrite-poms-for-development, remove-release-poms, run-completion-goals, scm-commit-development, end-release [INFO] [prepare] 1/17 check-poms [INFO] [prepare] 2/17 scm-check-modifications [INFO] Verifying that there are no local modifications... [INFO] ignoring changes on: **/pom.xml.releaseBackup, **/pom.xml.next, **/pom.xml.tag, **/pom.xml.branch, **/release.properties, **/pom.xml.backup [INFO] Executing: /bin/sh -c cd /Users/mac/Documents/idea-projects/haohuo-component && git rev-parse --show-prefix [INFO] Working directory: /Users/mac/Documents/idea-projects/haohuo-component [INFO] Executing: /bin/sh -c cd /Users/mac/Documents/idea-projects/haohuo-component && git status --porcelain . [INFO] Working directory: /Users/mac/Documents/idea-projects/haohuo-component [WARNING] Ignoring unrecognized line: ?? hh-cpt-executor/target/ [WARNING] Ignoring unrecognized line: ?? hh-cpt-fake-jcl/target/ [WARNING] Ignoring unrecognized line: ?? hh-cpt-fake-log4j/target/ [WARNING] Ignoring unrecognized line: ?? hh-cpt-log4j-CVE/target/ [WARNING] Ignoring unrecognized line: ?? hh-cpt-maven-conflict/hh-cpt-project-common/target/ [WARNING] Ignoring unrecognized line: ?? hh-cpt-maven-conflict/hh-cpt-project-demo1/target/ [WARNING] Ignoring unrecognized line: ?? hh-cpt-maven-conflict/hh-cpt-project-demo2/target/ [WARNING] Ignoring unrecognized line: ?? hh-cpt-maven-conflict/hh-cpt-project-test/target/ [WARNING] Ignoring unrecognized line: ?? hh-cpt-maven-dependency/target/ [WARNING] Ignoring unrecognized line: ?? hh-cpt-maven-plugin/gencode-maven-plugin/target/ [WARNING] Ignoring unrecognized line: ?? hh-cpt-test/target/ [WARNING] Ignoring unrecognized line: ?? release.properties [INFO] [prepare] 3/17 check-dependency-snapshots [INFO] Checking dependencies and plugins for snapshots ... [INFO] [prepare] 4/17 create-backup-poms [INFO] [prepare] 5/17 map-release-versions What is the release version for "haohuo-component"? (com.haohuo.framework:haohuo-component) 1.1.1: : What is the release version for "hh-cpt-executor"? (com.haohuo.framework:hh-cpt-executor) 1.1.1: : What is the release version for "hh-cpt-test"? (com.haohuo.framework:hh-cpt-test) 1.1.1: : What is the release version for "log4j"? (log4j:log4j) 1.1.1: : What is the release version for "commons-logging"? (commons-logging:commons-logging) 1.1.1: : What is the release version for "hh-cpt-log4j-CVE"? (com.haohuo.framework:hh-cpt-log4j-CVE) 1.1.1: : What is the release version for "hh-cpt-maven-dependency"? (com.haohuo.framework:hh-cpt-maven-dependency) 1.1.1: : [INFO] [prepare] 6/17 input-variables What is the SCM release tag or label for "haohuo-component"? (com.haohuo.framework:haohuo-component) haohuo-component-1.1.1: : 1.1.1.release [INFO] [prepare] 7/17 map-development-versions What is the new development version for "haohuo-component"? (com.haohuo.framework:haohuo-component) 1.1.2-SNAPSHOT: : What is the new development version for "hh-cpt-executor"? (com.haohuo.framework:hh-cpt-executor) 1.1.2-SNAPSHOT: : What is the new development version for "hh-cpt-test"? (com.haohuo.framework:hh-cpt-test) 1.1.2-SNAPSHOT: : What is the new development version for "log4j"? (log4j:log4j) 1.1.2-SNAPSHOT: : What is the new development version for "commons-logging"? (commons-logging:commons-logging) 1.1.2-SNAPSHOT: : What is the new development version for "hh-cpt-log4j-CVE"? (com.haohuo.framework:hh-cpt-log4j-CVE) 1.1.2-SNAPSHOT: : What is the new development version for "hh-cpt-maven-dependency"? (com.haohuo.framework:hh-cpt-maven-dependency) 1.1.2-SNAPSHOT: : [INFO] [prepare] 8/17 rewrite-poms-for-release [INFO] Transforming 'haohuo-component'... [INFO] Transforming 'hh-cpt-executor'... [INFO] Transforming 'hh-cpt-test'... [INFO] Transforming 'log4j'... [INFO] Transforming 'commons-logging'... [INFO] Transforming 'hh-cpt-log4j-CVE'... [INFO] Transforming 'hh-cpt-maven-dependency'... [INFO] [prepare] 9/17 generate-release-poms [INFO] Not generating release POMs [INFO] [prepare] 10/17 run-preparation-goals [INFO] Executing goals 'clean verify'... [WARNING] Maven will be executed in interactive mode, but no input stream has been configured for this MavenInvoker instance. [INFO] [INFO] Scanning for projects... [INFO] [INFO] ------------------------------------------------------------------------ [INFO] [INFO] Reactor Build Order: [INFO] [INFO] [INFO] [INFO] haohuo-component [pom] [INFO] [INFO] hh-cpt-executor [jar] [INFO] [INFO] hh-cpt-test [jar] [INFO] [INFO] log4j [jar] [INFO] [INFO] commons-logging [jar] [INFO] [INFO] hh-cpt-log4j-CVE [jar] [INFO] [INFO] hh-cpt-maven-dependency [jar] [INFO] [INFO] [INFO] [INFO] ---------------< com.haohuo.framework:haohuo-component >---------------- [INFO] [INFO] Building haohuo-component 1.1.1 [1/7] [INFO] [INFO] --------------------------------[ pom ]--------------------------------- [INFO] [INFO] [INFO] [INFO] --- maven-clean-plugin:2.5:clean (default-clean) @ haohuo-component --- [INFO] [INFO] [INFO] [INFO] --- maven-source-plugin:2.1.1:jar-no-fork (attach-sources) @ haohuo-component --- [INFO] [INFO] [INFO] [INFO] ----------------< com.haohuo.framework:hh-cpt-executor >---------------- [INFO] [INFO] Building hh-cpt-executor 1.1.1 [2/7] [INFO] [INFO] --------------------------------[ jar ]--------------------------------- [INFO] [INFO] [INFO] [INFO] --- maven-clean-plugin:2.5:clean (default-clean) @ hh-cpt-executor --- [INFO] [INFO] Deleting /Users/mac/Documents/idea-projects/haohuo-component/hh-cpt-executor/target [INFO] [INFO] [INFO] [INFO] --- maven-resources-plugin:2.6:resources (default-resources) @ hh-cpt-executor --- [INFO] [INFO] Using 'UTF-8' encoding to copy filtered resources. [INFO] [INFO] skip non existing resourceDirectory /Users/mac/Documents/idea-projects/haohuo-component/hh-cpt-executor/src/main/resources [INFO] [INFO] [INFO] [INFO] --- maven-compiler-plugin:3.8.1:compile (default-compile) @ hh-cpt-executor --- [INFO] [INFO] Changes detected - recompiling the module! [INFO] [INFO] Compiling 17 source files to /Users/mac/Documents/idea-projects/haohuo-component/hh-cpt-executor/target/classes [INFO] [INFO] [INFO] [INFO] --- maven-resources-plugin:2.6:testResources (default-testResources) @ hh-cpt-executor --- [INFO] [INFO] Using 'UTF-8' encoding to copy filtered resources. [INFO] [INFO] skip non existing resourceDirectory /Users/mac/Documents/idea-projects/haohuo-component/hh-cpt-executor/src/test/resources [INFO] [INFO] [INFO] [INFO] --- maven-compiler-plugin:3.8.1:testCompile (default-testCompile) @ hh-cpt-executor --- [INFO] [INFO] No sources to compile [INFO] [INFO] [INFO] [INFO] --- maven-surefire-plugin:2.12.4:test (default-test) @ hh-cpt-executor --- [INFO] [INFO] No tests to run. [INFO] [INFO] [INFO] [INFO] --- maven-jar-plugin:2.4:jar (default-jar) @ hh-cpt-executor --- [INFO] [INFO] Building jar: /Users/mac/Documents/idea-projects/haohuo-component/hh-cpt-executor/target/hh-cpt-executor-1.1.1.jar [INFO] [INFO] [INFO] [INFO] --- maven-source-plugin:2.1.1:jar-no-fork (attach-sources) @ hh-cpt-executor --- [INFO] [INFO] Building jar: /Users/mac/Documents/idea-projects/haohuo-component/hh-cpt-executor/target/hh-cpt-executor-1.1.1-sources.jar [INFO] [INFO] [INFO] [INFO] ------------------< com.haohuo.framework:hh-cpt-test >------------------ [INFO] [INFO] Building hh-cpt-test 1.1.1 [3/7] [INFO] [INFO] --------------------------------[ jar ]--------------------------------- [INFO] [INFO] [INFO] [INFO] --- maven-clean-plugin:2.5:clean (default-clean) @ hh-cpt-test --- [INFO] [INFO] Deleting /Users/mac/Documents/idea-projects/haohuo-component/hh-cpt-test/target [INFO] [INFO] [INFO] [INFO] --- maven-resources-plugin:2.6:resources (default-resources) @ hh-cpt-test --- [INFO] [INFO] Using 'UTF-8' encoding to copy filtered resources. [INFO] [INFO] Copying 3 resources [INFO] [INFO] [INFO] [INFO] --- maven-compiler-plugin:3.8.1:compile (default-compile) @ hh-cpt-test --- [INFO] [INFO] Changes detected - recompiling the module! [INFO] [INFO] Compiling 3 source files to /Users/mac/Documents/idea-projects/haohuo-component/hh-cpt-test/target/classes [INFO] [INFO] [INFO] [INFO] --- maven-resources-plugin:2.6:testResources (default-testResources) @ hh-cpt-test --- [INFO] [INFO] Using 'UTF-8' encoding to copy filtered resources. [INFO] [INFO] skip non existing resourceDirectory /Users/mac/Documents/idea-projects/haohuo-component/hh-cpt-test/src/test/resources [INFO] [INFO] [INFO] [INFO] --- maven-compiler-plugin:3.8.1:testCompile (default-testCompile) @ hh-cpt-test --- [INFO] [INFO] No sources to compile [INFO] [INFO] [INFO] [INFO] --- maven-surefire-plugin:2.12.4:test (default-test) @ hh-cpt-test --- [INFO] [INFO] No tests to run. [INFO] [INFO] [INFO] [INFO] --- maven-jar-plugin:2.4:jar (default-jar) @ hh-cpt-test --- [INFO] [INFO] Building jar: /Users/mac/Documents/idea-projects/haohuo-component/hh-cpt-test/target/hh-cpt-test-1.1.1.jar [INFO] [INFO] [INFO] [INFO] --- maven-source-plugin:2.1.1:jar-no-fork (attach-sources) @ hh-cpt-test --- [INFO] [INFO] Building jar: /Users/mac/Documents/idea-projects/haohuo-component/hh-cpt-test/target/hh-cpt-test-1.1.1-sources.jar [INFO] [INFO] [INFO] [INFO] ----------------------------< log4j:log4j >----------------------------- [INFO] [INFO] Building log4j 1.1.1 [4/7] [INFO] [INFO] --------------------------------[ jar ]--------------------------------- [INFO] [INFO] [INFO] [INFO] --- maven-clean-plugin:2.5:clean (default-clean) @ log4j --- [INFO] [INFO] Deleting /Users/mac/Documents/idea-projects/haohuo-component/hh-cpt-fake-log4j/target [INFO] [INFO] [INFO] [INFO] --- maven-resources-plugin:2.6:resources (default-resources) @ log4j --- [INFO] [INFO] Using 'UTF-8' encoding to copy filtered resources. [INFO] [INFO] skip non existing resourceDirectory /Users/mac/Documents/idea-projects/haohuo-component/hh-cpt-fake-log4j/src/main/resources [INFO] [INFO] [INFO] [INFO] --- maven-compiler-plugin:3.8.1:compile (default-compile) @ log4j --- [INFO] [INFO] Nothing to compile - all classes are up to date [INFO] [INFO] [INFO] [INFO] --- maven-resources-plugin:2.6:testResources (default-testResources) @ log4j --- [INFO] [INFO] Using 'UTF-8' encoding to copy filtered resources. [INFO] [INFO] skip non existing resourceDirectory /Users/mac/Documents/idea-projects/haohuo-component/hh-cpt-fake-log4j/src/test/resources [INFO] [INFO] [INFO] [INFO] --- maven-compiler-plugin:3.8.1:testCompile (default-testCompile) @ log4j --- [INFO] [INFO] No sources to compile [INFO] [INFO] [INFO] [INFO] --- maven-surefire-plugin:2.12.4:test (default-test) @ log4j --- [INFO] [INFO] No tests to run. [INFO] [INFO] [INFO] [INFO] --- maven-jar-plugin:2.4:jar (default-jar) @ log4j --- [INFO] [WARNING] JAR will be empty - no content was marked for inclusion! [INFO] [INFO] Building jar: /Users/mac/Documents/idea-projects/haohuo-component/hh-cpt-fake-log4j/target/log4j-1.1.1.jar [INFO] [INFO] [INFO] [INFO] --- maven-source-plugin:2.1.1:jar-no-fork (attach-sources) @ log4j --- [INFO] [INFO] Building jar: /Users/mac/Documents/idea-projects/haohuo-component/hh-cpt-fake-log4j/target/log4j-1.1.1-sources.jar [INFO] [INFO] [INFO] [INFO] ------------------< commons-logging:commons-logging >------------------- [INFO] [INFO] Building commons-logging 1.1.1 [5/7] [INFO] [INFO] --------------------------------[ jar ]--------------------------------- [INFO] [INFO] [INFO] [INFO] --- maven-clean-plugin:2.5:clean (default-clean) @ commons-logging --- [INFO] [INFO] Deleting /Users/mac/Documents/idea-projects/haohuo-component/hh-cpt-fake-jcl/target [INFO] [INFO] [INFO] [INFO] --- maven-resources-plugin:2.6:resources (default-resources) @ commons-logging --- [INFO] [INFO] Using 'UTF-8' encoding to copy filtered resources. [INFO] [INFO] skip non existing resourceDirectory /Users/mac/Documents/idea-projects/haohuo-component/hh-cpt-fake-jcl/src/main/resources [INFO] [INFO] [INFO] [INFO] --- maven-compiler-plugin:3.8.1:compile (default-compile) @ commons-logging --- [INFO] [INFO] Nothing to compile - all classes are up to date [INFO] [INFO] [INFO] [INFO] --- maven-resources-plugin:2.6:testResources (default-testResources) @ commons-logging --- [INFO] [INFO] Using 'UTF-8' encoding to copy filtered resources. [INFO] [INFO] skip non existing resourceDirectory /Users/mac/Documents/idea-projects/haohuo-component/hh-cpt-fake-jcl/src/test/resources [INFO] [INFO] [INFO] [INFO] --- maven-compiler-plugin:3.8.1:testCompile (default-testCompile) @ commons-logging --- [INFO] [INFO] No sources to compile [INFO] [INFO] [INFO] [INFO] --- maven-surefire-plugin:2.12.4:test (default-test) @ commons-logging --- [INFO] [INFO] No tests to run. [INFO] [INFO] [INFO] [INFO] --- maven-jar-plugin:2.4:jar (default-jar) @ commons-logging --- [INFO] [WARNING] JAR will be empty - no content was marked for inclusion! [INFO] [INFO] Building jar: /Users/mac/Documents/idea-projects/haohuo-component/hh-cpt-fake-jcl/target/commons-logging-1.1.1.jar [INFO] [INFO] [INFO] [INFO] --- maven-source-plugin:2.1.1:jar-no-fork (attach-sources) @ commons-logging --- [INFO] [INFO] Building jar: /Users/mac/Documents/idea-projects/haohuo-component/hh-cpt-fake-jcl/target/commons-logging-1.1.1-sources.jar [INFO] [INFO] [INFO] [INFO] ---------------< com.haohuo.framework:hh-cpt-log4j-CVE >---------------- [INFO] [INFO] Building hh-cpt-log4j-CVE 1.1.1 [6/7] [INFO] [INFO] --------------------------------[ jar ]--------------------------------- [INFO] [INFO] [INFO] [INFO] --- maven-clean-plugin:2.5:clean (default-clean) @ hh-cpt-log4j-CVE --- [INFO] [INFO] Deleting /Users/mac/Documents/idea-projects/haohuo-component/hh-cpt-log4j-CVE/target [INFO] [INFO] [INFO] [INFO] --- maven-resources-plugin:2.6:resources (default-resources) @ hh-cpt-log4j-CVE --- [INFO] [INFO] Using 'UTF-8' encoding to copy filtered resources. [INFO] [INFO] skip non existing resourceDirectory /Users/mac/Documents/idea-projects/haohuo-component/hh-cpt-log4j-CVE/src/main/resources [INFO] [INFO] [INFO] [INFO] --- maven-compiler-plugin:3.8.1:compile (default-compile) @ hh-cpt-log4j-CVE --- [INFO] [INFO] Changes detected - recompiling the module! [INFO] [INFO] Compiling 14 source files to /Users/mac/Documents/idea-projects/haohuo-component/hh-cpt-log4j-CVE/target/classes [INFO] [WARNING] /Users/mac/Documents/idea-projects/haohuo-component/hh-cpt-log4j-CVE/src/main/java/com/haohuo/framework/jndi/RMIRefServer.java:[3,32] ReferenceWrapper是内部专用 API, 可能会在未来发行版中删除 [INFO] [WARNING] /Users/mac/Documents/idea-projects/haohuo-component/hh-cpt-log4j-CVE/src/main/java/com/haohuo/framework/jndi/RMIRefServer.java:[3,32] ReferenceWrapper是内部专用 API, 可能会在未来发行版中删除 [INFO] [WARNING] /Users/mac/Documents/idea-projects/haohuo-component/hh-cpt-log4j-CVE/src/main/java/com/haohuo/framework/jndi/RMIRefServer.java:[3,32] ReferenceWrapper是内部专用 API, 可能会在未来发行版中删除 [INFO] [WARNING] /Users/mac/Documents/idea-projects/haohuo-component/hh-cpt-log4j-CVE/src/main/java/com/haohuo/framework/jndi/RMIRefServer.java:[3,32] ReferenceWrapper是内部专用 API, 可能会在未来发行版中删除 [INFO] [WARNING] /Users/mac/Documents/idea-projects/haohuo-component/hh-cpt-log4j-CVE/src/main/java/com/haohuo/framework/jndi/RMIRefServer.java:[3,32] ReferenceWrapper是内部专用 API, 可能会在未来发行版中删除 [INFO] [WARNING] /Users/mac/Documents/idea-projects/haohuo-component/hh-cpt-log4j-CVE/src/main/java/com/haohuo/framework/jndi/RMIRefServer.java:[28,8] ReferenceWrapper是内部专用 API, 可能会在未来发行版中删除 [INFO] [WARNING] /Users/mac/Documents/idea-projects/haohuo-component/hh-cpt-log4j-CVE/src/main/java/com/haohuo/framework/jndi/RMIRefServer.java:[28,48] ReferenceWrapper是内部专用 API, 可能会在未来发行版中删除 [INFO] [INFO] [INFO] [INFO] --- maven-resources-plugin:2.6:testResources (default-testResources) @ hh-cpt-log4j-CVE --- [INFO] [INFO] Using 'UTF-8' encoding to copy filtered resources. [INFO] [INFO] skip non existing resourceDirectory /Users/mac/Documents/idea-projects/haohuo-component/hh-cpt-log4j-CVE/src/test/resources [INFO] [INFO] [INFO] [INFO] --- maven-compiler-plugin:3.8.1:testCompile (default-testCompile) @ hh-cpt-log4j-CVE --- [INFO] [INFO] No sources to compile [INFO] [INFO] [INFO] [INFO] --- maven-surefire-plugin:2.12.4:test (default-test) @ hh-cpt-log4j-CVE --- [INFO] [INFO] No tests to run. [INFO] [INFO] [INFO] [INFO] --- maven-jar-plugin:2.4:jar (default-jar) @ hh-cpt-log4j-CVE --- [INFO] [INFO] Building jar: /Users/mac/Documents/idea-projects/haohuo-component/hh-cpt-log4j-CVE/target/hh-cpt-log4j-CVE-1.1.1.jar [INFO] [INFO] [INFO] [INFO] --- maven-source-plugin:2.1.1:jar-no-fork (attach-sources) @ hh-cpt-log4j-CVE --- [INFO] [INFO] Building jar: /Users/mac/Documents/idea-projects/haohuo-component/hh-cpt-log4j-CVE/target/hh-cpt-log4j-CVE-1.1.1-sources.jar [INFO] [INFO] [INFO] [INFO] ------------< com.haohuo.framework:hh-cpt-maven-dependency >------------ [INFO] [INFO] Building hh-cpt-maven-dependency 1.1.1 [7/7] [INFO] [INFO] --------------------------------[ jar ]--------------------------------- [INFO] [INFO] [INFO] [INFO] --- maven-clean-plugin:2.5:clean (default-clean) @ hh-cpt-maven-dependency --- [INFO] [INFO] Deleting /Users/mac/Documents/idea-projects/haohuo-component/hh-cpt-maven-dependency/target [INFO] [INFO] [INFO] [INFO] --- maven-resources-plugin:2.6:resources (default-resources) @ hh-cpt-maven-dependency --- [INFO] [INFO] Using 'UTF-8' encoding to copy filtered resources. [INFO] [INFO] Copying 2 resources [INFO] [INFO] [INFO] [INFO] --- maven-compiler-plugin:3.8.1:compile (default-compile) @ hh-cpt-maven-dependency --- [INFO] [INFO] No sources to compile [INFO] [INFO] [INFO] [INFO] --- maven-resources-plugin:2.6:testResources (default-testResources) @ hh-cpt-maven-dependency --- [INFO] [INFO] Using 'UTF-8' encoding to copy filtered resources. [INFO] [INFO] skip non existing resourceDirectory /Users/mac/Documents/idea-projects/haohuo-component/hh-cpt-maven-dependency/src/test/resources [INFO] [INFO] [INFO] [INFO] --- maven-compiler-plugin:3.8.1:testCompile (default-testCompile) @ hh-cpt-maven-dependency --- [INFO] [INFO] No sources to compile [INFO] [INFO] [INFO] [INFO] --- maven-surefire-plugin:2.12.4:test (default-test) @ hh-cpt-maven-dependency --- [INFO] [INFO] No tests to run. [INFO] [INFO] [INFO] [INFO] --- maven-jar-plugin:2.4:jar (default-jar) @ hh-cpt-maven-dependency --- [INFO] [INFO] Building jar: /Users/mac/Documents/idea-projects/haohuo-component/hh-cpt-maven-dependency/target/hh-cpt-maven-dependency-1.1.1.jar [INFO] [INFO] [INFO] [INFO] --- maven-source-plugin:2.1.1:jar-no-fork (attach-sources) @ hh-cpt-maven-dependency --- [INFO] [INFO] Building jar: /Users/mac/Documents/idea-projects/haohuo-component/hh-cpt-maven-dependency/target/hh-cpt-maven-dependency-1.1.1-sources.jar [INFO] [INFO] ------------------------------------------------------------------------ [INFO] [INFO] Reactor Summary for haohuo-component 1.1.1: [INFO] [INFO] [INFO] [INFO] haohuo-component ................................... SUCCESS [ 0.396 s] [INFO] [INFO] hh-cpt-executor .................................... SUCCESS [ 3.177 s] [INFO] [INFO] hh-cpt-test ........................................ SUCCESS [ 1.619 s] [INFO] [INFO] log4j .............................................. SUCCESS [ 0.042 s] [INFO] [INFO] commons-logging .................................... SUCCESS [ 0.042 s] [INFO] [INFO] hh-cpt-log4j-CVE ................................... SUCCESS [ 1.938 s] [INFO] [INFO] hh-cpt-maven-dependency ............................ SUCCESS [ 0.572 s] [INFO] [INFO] ------------------------------------------------------------------------ [INFO] [INFO] BUILD SUCCESS [INFO] [INFO] ------------------------------------------------------------------------ [INFO] [INFO] Total time: 8.157 s [INFO] [INFO] Finished at: 2023-04-07T11:56:32+08:00 [INFO] [INFO] ------------------------------------------------------------------------ [INFO] [prepare] 11/17 scm-commit-release [INFO] Checking in modified POMs... [INFO] Executing: /bin/sh -c cd /Users/mac/Documents/idea-projects/haohuo-component && git add -- pom.xml hh-cpt-executor/pom.xml hh-cpt-test/pom.xml hh-cpt-fake-log4j/pom.xml hh-cpt-fake-jcl/pom.xml hh-cpt-log4j-CVE/pom.xml hh-cpt-maven-dependency/pom.xml [INFO] Working directory: /Users/mac/Documents/idea-projects/haohuo-component [INFO] Executing: /bin/sh -c cd /Users/mac/Documents/idea-projects/haohuo-component && git rev-parse --show-prefix [INFO] Working directory: /Users/mac/Documents/idea-projects/haohuo-component [INFO] Executing: /bin/sh -c cd /Users/mac/Documents/idea-projects/haohuo-component && git status --porcelain . [INFO] Working directory: /Users/mac/Documents/idea-projects/haohuo-component [WARNING] Ignoring unrecognized line: ?? hh-cpt-executor/pom.xml.releaseBackup [WARNING] Ignoring unrecognized line: ?? hh-cpt-executor/target/ [WARNING] Ignoring unrecognized line: ?? hh-cpt-fake-jcl/pom.xml.releaseBackup [WARNING] Ignoring unrecognized line: ?? hh-cpt-fake-jcl/target/ [WARNING] Ignoring unrecognized line: ?? hh-cpt-fake-log4j/pom.xml.releaseBackup [WARNING] Ignoring unrecognized line: ?? hh-cpt-fake-log4j/target/ [WARNING] Ignoring unrecognized line: ?? hh-cpt-log4j-CVE/pom.xml.releaseBackup [WARNING] Ignoring unrecognized line: ?? hh-cpt-log4j-CVE/target/ [WARNING] Ignoring unrecognized line: ?? hh-cpt-maven-conflict/hh-cpt-project-common/target/ [WARNING] Ignoring unrecognized line: ?? hh-cpt-maven-conflict/hh-cpt-project-demo1/target/ [WARNING] Ignoring unrecognized line: ?? hh-cpt-maven-conflict/hh-cpt-project-demo2/target/ [WARNING] Ignoring unrecognized line: ?? hh-cpt-maven-conflict/hh-cpt-project-test/target/ [WARNING] Ignoring unrecognized line: ?? hh-cpt-maven-dependency/pom.xml.releaseBackup [WARNING] Ignoring unrecognized line: ?? hh-cpt-maven-dependency/target/ [WARNING] Ignoring unrecognized line: ?? hh-cpt-maven-plugin/gencode-maven-plugin/target/ [WARNING] Ignoring unrecognized line: ?? hh-cpt-test/pom.xml.releaseBackup [WARNING] Ignoring unrecognized line: ?? hh-cpt-test/target/ [WARNING] Ignoring unrecognized line: ?? pom.xml.releaseBackup [WARNING] Ignoring unrecognized line: ?? release.properties [INFO] Executing: /bin/sh -c cd /Users/mac/Documents/idea-projects/haohuo-component && git commit --verbose -F /var/folders/g8/1p6zv3xs00x2b9h8fd6h8nr80000gn/T/maven-scm-2145511670.commit [INFO] Working directory: /Users/mac/Documents/idea-projects/haohuo-component [INFO] Executing: /bin/sh -c cd /Users/mac/Documents/idea-projects/haohuo-component && git symbolic-ref HEAD [INFO] Working directory: /Users/mac/Documents/idea-projects/haohuo-component [INFO] Executing: /bin/sh -c cd /Users/mac/Documents/idea-projects/haohuo-component && git push https://gitee.com/xhsgg12302/haohuo-component refs/heads/master:refs/heads/master [INFO] Working directory: /Users/mac/Documents/idea-projects/haohuo-component [INFO] [prepare] 12/17 scm-tag [INFO] Tagging release with the label 1.1.1.release... [INFO] Executing: /bin/sh -c cd /Users/mac/Documents/idea-projects/haohuo-component && git tag -F /var/folders/g8/1p6zv3xs00x2b9h8fd6h8nr80000gn/T/maven-scm-1550821822.commit 1.1.1.release [INFO] Working directory: /Users/mac/Documents/idea-projects/haohuo-component [INFO] Executing: /bin/sh -c cd /Users/mac/Documents/idea-projects/haohuo-component && git push https://gitee.com/xhsgg12302/haohuo-component refs/tags/1.1.1.release [INFO] Working directory: /Users/mac/Documents/idea-projects/haohuo-component [INFO] Executing: /bin/sh -c cd /Users/mac/Documents/idea-projects/haohuo-component && git ls-files [INFO] Working directory: /Users/mac/Documents/idea-projects/haohuo-component [INFO] [prepare] 13/17 rewrite-poms-for-development [INFO] Transforming 'haohuo-component'... [INFO] Transforming 'hh-cpt-executor'... [INFO] Transforming 'hh-cpt-test'... [INFO] Transforming 'log4j'... [INFO] Transforming 'commons-logging'... [INFO] Transforming 'hh-cpt-log4j-CVE'... [INFO] Transforming 'hh-cpt-maven-dependency'... [INFO] [prepare] 14/17 remove-release-poms [INFO] Not removing release POMs [INFO] [prepare] 15/17 run-completion-goals [INFO] [prepare] 16/17 scm-commit-development [INFO] Checking in modified POMs... [INFO] Executing: /bin/sh -c cd /Users/mac/Documents/idea-projects/haohuo-component && git add -- pom.xml hh-cpt-executor/pom.xml hh-cpt-test/pom.xml hh-cpt-fake-log4j/pom.xml hh-cpt-fake-jcl/pom.xml hh-cpt-log4j-CVE/pom.xml hh-cpt-maven-dependency/pom.xml [INFO] Working directory: /Users/mac/Documents/idea-projects/haohuo-component [INFO] Executing: /bin/sh -c cd /Users/mac/Documents/idea-projects/haohuo-component && git rev-parse --show-prefix [INFO] Working directory: /Users/mac/Documents/idea-projects/haohuo-component [INFO] Executing: /bin/sh -c cd /Users/mac/Documents/idea-projects/haohuo-component && git status --porcelain . [INFO] Working directory: /Users/mac/Documents/idea-projects/haohuo-component [WARNING] Ignoring unrecognized line: ?? hh-cpt-executor/pom.xml.releaseBackup [WARNING] Ignoring unrecognized line: ?? hh-cpt-executor/target/ [WARNING] Ignoring unrecognized line: ?? hh-cpt-fake-jcl/pom.xml.releaseBackup [WARNING] Ignoring unrecognized line: ?? hh-cpt-fake-jcl/target/ [WARNING] Ignoring unrecognized line: ?? hh-cpt-fake-log4j/pom.xml.releaseBackup [WARNING] Ignoring unrecognized line: ?? hh-cpt-fake-log4j/target/ [WARNING] Ignoring unrecognized line: ?? hh-cpt-log4j-CVE/pom.xml.releaseBackup [WARNING] Ignoring unrecognized line: ?? hh-cpt-log4j-CVE/target/ [WARNING] Ignoring unrecognized line: ?? hh-cpt-maven-conflict/hh-cpt-project-common/target/ [WARNING] Ignoring unrecognized line: ?? hh-cpt-maven-conflict/hh-cpt-project-demo1/target/ [WARNING] Ignoring unrecognized line: ?? hh-cpt-maven-conflict/hh-cpt-project-demo2/target/ [WARNING] Ignoring unrecognized line: ?? hh-cpt-maven-conflict/hh-cpt-project-test/target/ [WARNING] Ignoring unrecognized line: ?? hh-cpt-maven-dependency/pom.xml.releaseBackup [WARNING] Ignoring unrecognized line: ?? hh-cpt-maven-dependency/target/ [WARNING] Ignoring unrecognized line: ?? hh-cpt-maven-plugin/gencode-maven-plugin/target/ [WARNING] Ignoring unrecognized line: ?? hh-cpt-test/pom.xml.releaseBackup [WARNING] Ignoring unrecognized line: ?? hh-cpt-test/target/ [WARNING] Ignoring unrecognized line: ?? pom.xml.releaseBackup [WARNING] Ignoring unrecognized line: ?? release.properties [INFO] Executing: /bin/sh -c cd /Users/mac/Documents/idea-projects/haohuo-component && git commit --verbose -F /var/folders/g8/1p6zv3xs00x2b9h8fd6h8nr80000gn/T/maven-scm-1390995692.commit [INFO] Working directory: /Users/mac/Documents/idea-projects/haohuo-component [INFO] Executing: /bin/sh -c cd /Users/mac/Documents/idea-projects/haohuo-component && git symbolic-ref HEAD [INFO] Working directory: /Users/mac/Documents/idea-projects/haohuo-component [INFO] Executing: /bin/sh -c cd /Users/mac/Documents/idea-projects/haohuo-component && git push https://gitee.com/xhsgg12302/haohuo-component refs/heads/master:refs/heads/master [INFO] Working directory: /Users/mac/Documents/idea-projects/haohuo-component [INFO] [prepare] 17/17 end-release [INFO] Release preparation complete. [INFO] ------------------------------------------------------------------------ [INFO] Reactor Summary for haohuo-component 1.1.1-SNAPSHOT: [INFO] [INFO] haohuo-component ................................... SUCCESS [01:39 min] [INFO] hh-cpt-executor .................................... SKIPPED [INFO] hh-cpt-test ........................................ SKIPPED [INFO] log4j .............................................. SKIPPED [INFO] commons-logging .................................... SKIPPED [INFO] hh-cpt-log4j-CVE ................................... SKIPPED [INFO] hh-cpt-maven-dependency ............................ SKIPPED [INFO] ------------------------------------------------------------------------ [INFO] BUILD SUCCESS [INFO] ------------------------------------------------------------------------ [INFO] Total time: 01:39 min [INFO] Finished at: 2023-04-07T11:56:37+08:00 [INFO] ------------------------------------------------------------------------ ➜ haohuo-component git:(master) ✗maven-gpg-plugin #
可以参考 官方指定配置,建议使用env配置方式。
Caution
以下配置方式由于放置敏感(即使加密过)数据在settings.xml中,被官方认为是
pseudo security伪安全的。所以在版本3.1.0之后,这个插件对settings.xml中配置的passphrase支持出现bug了。大概原因是因为3.1.0之后的版本移除了'/META-INF/plexus/components.xml',导致查找主密码的文件查找使用了DefaultSecDispatcher中默认的~/.settings-security.xml,而不是~/.m2/settings-security.xml,导致解密失败,近而影响到签名。
根据提交到apache的issues,这个问题会在3.2.3中进行修复,目前已经合并 PR,但未发版本,据说很快会有 😏 。具体详情可以参考 MGPG-121。<?xml version="1.0" encoding="UTF-8"?> <settings xmlns="http://maven.apache.org/SETTINGS/1.0.0" xmlns:xsi="http://www.w3.org/2001/XMLSchema-instance" xsi:schemaLocation="http://maven.apache.org/SETTINGS/1.0.0 http://maven.apache.org/xsd/settings-1.0.0.xsd"> <!-- https://maven.apache.org/settings.html#quick-overview 文档中介绍说可以使用所有的system-properties(since Maven 3.0)或者 环境变量(${env.HOME}) 特别说明: 在此文件通过<properties></properties>定义的变量不能用于插值[interpolation]。 可以使用help插件来验证 mvn help:evaluate -> ${settings.localRepository} --> <localRepository>${user.home}/Documents/maven_repo</localRepository> <pluginGroups> <pluginGroup>com.haohuo.framework</pluginGroup> </pluginGroups> <proxies /> <mirrors /> <!-- servers | This is a list of authentication profiles, keyed by the server-id used within the system. | Authentication profiles can be used whenever maven must make a connection to a remote server. |--> <!-- password encryption: https://maven.apache.org/guides/mini/guide-encryption.html --> <servers> <server> <id>gpg.passphrase</id> <!--<keyID>48E1F1185160B400</keyID>--> <passphrase>{AcPACqkxKm8H9FSK3OnqmM9+a1VQ7po8KQuQ+38pzjY=}</passphrase> </server> </servers> <profiles> <profile> <id>father</id> <activation><activeByDefault>true</activeByDefault></activation> <properties> <gpg.keyname>48E1F1185160B400</gpg.keyname> </properties> </profile> </profiles> </settings><plugin> <groupId>org.apache.maven.plugins</groupId> <artifactId>maven-gpg-plugin</artifactId> <version>3.2.3-SNAPSHOT</version> <executions> <execution> <id>sign-artifacts</id> <phase>verify</phase> <goals> <goal>sign</goal> </goals> </execution> </executions> </plugin>—————– #
spring-boot-maven-plugin #
<plugin> <!-- package org.springframework.boot.maven; @Mojo( name = "repackage", defaultPhase = LifecyclePhase.PACKAGE, requiresProject = true, threadSafe = true, requiresDependencyResolution = ResolutionScope.COMPILE_PLUS_RUNTIME, requiresDependencyCollection = ResolutionScope.COMPILE_PLUS_RUNTIME ) public class RepackageMojo extends AbstractDependencyFilterMojo { --> <groupId>org.springframework.boot</groupId> <artifactId>spring-boot-maven-plugin</artifactId> <version>2.0.3.RELEASE</version> <configuration> <mainClass>${Main.class}</mainClass> </configuration> <executions> <execution> <goals> <goal>repackage</goal> </goals> </execution> </executions> </plugin>gencode-maven-plugin #
源代码,maven central position: site.wtfu.framework:gencode-maven-plugin:1.4.5
version:1.4.5
<pluginGroups><pluginGroup>com.haohuo.framework</pluginGroup></pluginGroups>mvn gencode:decode -DaccessKey=*** -Dsettings="$HOME/software/apache-maven-3.3.9/conf/settings.xml"mvn gencode:decode-single -DaccessKey=*** -DencryptString='******'mvn gencode:decode-single -DaccessKey=*** -Dmaster='***' -DencryptString='******'<profile> <id>code-generator</id> <activation> <activeByDefault>true</activeByDefault> </activation> <pluginRepositories> <pluginRepository> <id>gen-repo_id</id> <name>gen-repo-name</name> <url>https://mvn.wtfu.site/nexus/content/groups/public/</url> <snapshots> <enabled>true</enabled> </snapshots> <releases><enabled>false</enabled></releases> </pluginRepository> </pluginRepositories> <build> <plugins> <plugin> <groupId>site.wtfu.framework</groupId> <artifactId>gencode-maven-plugin</artifactId> <version>1.4.5</version> <!-- # 查看支持的goal mvn gencode:help [-Ddetail -Dgoal=xxx] --> <configuration> <author>gen-code</author> <info>false</info> <swagger2>true</swagger2> <output>${basedir}/src/main/java</output> <username>root</username> <password>******</password> <url><![CDATA[ jdbc:mysql://wtfu.site:13307/myemployees?useUnicode=true&characterEncoding=utf8&zeroDateTimeBehavior=convertToNull&useSSL=false&serverTimezone=GMT%2B8&allowPublicKeyRetrieval=true ]]></url> <contains>entity, mapper, service, impl, xml</contains> <entityPkgName>domain</entityPkgName> <dateType>TIME_PACK</dateType> <tables>employees,</tables> <settings>/Users/mac/software/apache-maven-3.3.9/conf/settings.xml</settings> <accessKey>***</accessKey> <mailParamsVo> <from>12302@126.com</from> <to>12302@tom.com</to> <smtp>smtp.126.com</smtp> </mailParamsVo> </configuration> </plugin> </plugins> </build> </profile>github-release-maven-plugin #
<!-- https://github.com/RagedUnicorn/github-release-maven-plugin https://github.com/xhsgg12302/aria2/releases --> <plugin> <groupId>com.haohuo.framework</groupId> <artifactId>github-release-maven-plugin</artifactId> <version>1.0.8-SNAPSHOT</version> <executions> <execution> <id>default-cli</id> <configuration> <owner>xhsgg12302</owner> <repository>aria2</repository> <server>github-release-oauth</server> <tagName>${project.version}</tagName> <name>example-release</name> <targetCommitish>master</targetCommitish> <!--<body>release description overwritten by release notes</body>--> <releaseNotes>README</releaseNotes> <assets> <asset>configure</asset> <asset>aria2.tar.gz</asset> </assets> </configuration> </execution> </executions> </plugin>
源码篇 #
Note
因为需要了解项目构建过程中 maven 对 settings.xml 中 Server/password 标签中的加解密过程,又或者了解扩展(extension)工作的时机与作用,等等各种需要调试源码的情况,就必须搭建调试环境。总而言之,就是下载源码,使用IDE加载,设置 maven 调试相关环境变量后就可以启动调试了。
准备 #
获取源码有两种方式:下面两种方式代码完全一致。
1).: 在 github 拉取(包含所有版本):https://github.com/apache/maven.git ,完事后 checkout 某个版本,比如我使用[maven-3.3.9]。2).: 直接从官网下载某个单一版本 apache-maven-3.3.9-src.*编译与调试 #
查看 mvn 可执行文件,发现是一个 shell 脚本,在文件末尾有 这样的代码段。
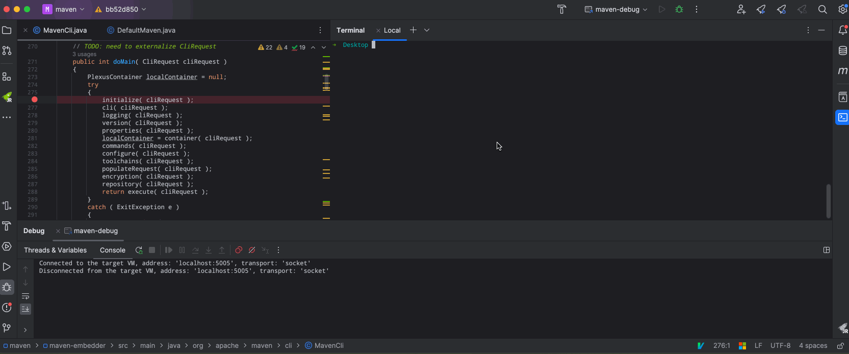
所以我们可以通过 MAVEN_OPTS 或者 MAVEN_DEBUG_OPTS 这两个环境变量修改给 jvm 添加调试参数:如下export MAVEN_DEBUG_OPTS='-agentlib:jdwp=transport=dt_socket,server=n,address=localhost:5005,suspend=y'
可以参考 IDEA debug 配置,此处使用 listen模式。
mvn 命令作为 client,idea 的配置作为服务端(用来控制断点,接收 jvm 运行状态)。只有服务端启动后,打开 socket,mvn命令执行的 jvm 连接成功后才可以继续执行代码。
IDEA 端配置如下:
